Data Extraction via API
Overview
You can extract the following types of data from Fynapse:
- Journals, both Posted and Unposted
- Processing Errors
- Reference and transaction data from the Finance Data Service
Extracting Data Using REST API
This section covers the steps required to extract data from Fynapse using REST API.
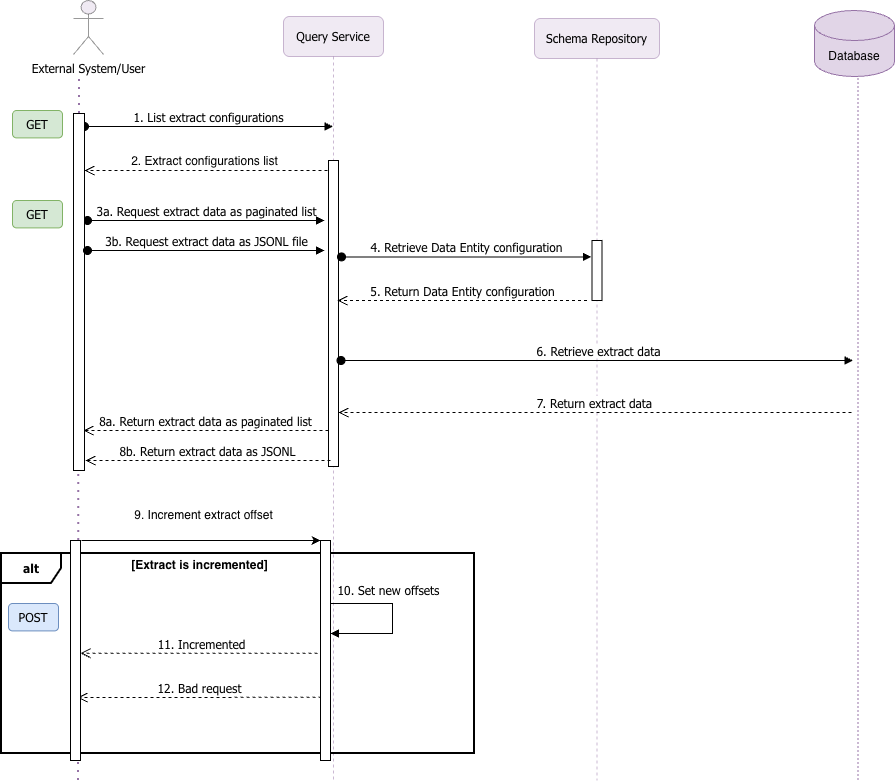
Processing Diagram
The diagram below illustrates the flow of API calls during extraction:

Example
This example refers to numbered steps on the diagram above.
Obtaining the List of Available Extraction Configurations
To extract data using REST API, first you need to obtain a list of all active extract configurations, using the Get all active extract configurations endpoint (1). The response to a successful call is a list of all extract configurations defined in Fynapse (2):
You can omit this step if you have the ID of the extract configuration you want to use.
Data Extraction
Once you have a list of extract configuration you can choose which one you want to use to extract data from Fynapse. The extract is comprised of data which meet the criteria listed in the given extract configuration.
You can extract the data identified for a given extract configuration either in a paginated format, using the Get data by extractionConfigId endpoint (3a), or as a JSONL file (3b), using the Get data by extractionConfigId as JSONL file endpoint.
Example of paginated data:
You can also choose to extract only the increment of data you already extracted (9), by using the Increments the saved offsets for an incremental extract endpoint, which moves the last offset forward to return only newly added data on the next data retrieval.